<< Zpět na Odkazy, kontakty a reference
Petr na softmania.sk
přímý link: http://softmania.sk/vyukove-programy/petr-lite
Petr
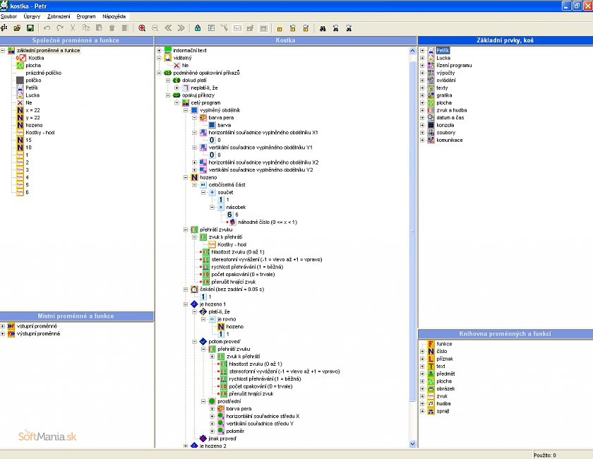
Vizuálny programovací jazyk
Petr je veľmi zaujímavou alternatívou ku klasickým programovacím jazykom. Vďaka tomu, že vývoj programov a aplikácií v ňom je založený na používanie ikon - obrázkov miesto textových príkazov, jedná sa o skvelý výukový nástroj.
Program umožňuje používanie základných programovacích nástrojov, medzi ktoré patria cykly, podmienky alebo vetvenia. Podobne ako v programe Baltík je možné využiť políčkové animácie, ktorá slúži ako jednoduchý spôsob pre vytváranie pohybu. Ďalej je možné využiť zvuky, obrázky, funkcie dátumu a času, matematické funkcie a mnoho ďalšieho. Program je mimo češtiny a slovenčiny k dispozícii aj v nemčine a angličtine. Zaujímavosťou je, že v programe sa nepoužívajú celočíselné dátové typy.
Novo program podporuje 3D grafiku. Všetko je riešené souřadným systémom, ktorý umožňuje zvlášť začiatočníkom jednoduchú prácu ako s 2D, tak 3D objekty. Mimo to je možné vytvoriť základné 3D obrazce jednoduchým príkazom, ktorý je okamžite vytvorí. Predmety sú vkladané postavičkou Petra alebo Lucky. Postavičky sú vopred pripravené a hráč sa o ne nemusia vôbec starať. Ich zobrazenie je potom možné vypnúť, takže môže celková animácia prebiehať v reálnom čase, bez nutnosti čakať na presun postavy.
Od septembra 2012 je potom program kompletne uvoľnený ako freeware a to ako pre osobné, tak komerčné použitie. K dispozícii je mnoho tutoriálov, obrázkov a kompletných programov, ktoré sú taktiež voľne k dispozícii.
Hlavné funkcie a vlastnosti:
Obrázkové programovanie
Skvelý výukový nástroj
Podobný programovaciemu nástroji Baltík